Cisco Certified Network Associate (CCNA) 200-301 Exam Questions in PDF

Free Cisco 200-301 Dumps Questions (page: 32)

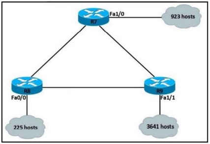
Refer to the exhibit.

An IP subnet must be configured on each router that provides enough addresses for the number of assigned hosts and anticipates no more than 10% growth for new hosts. Which configuration script must be used?





Answer(s): C



Which action is taken by a switch port enabled for PoE power classification override?

  1. As power usage on a PoE switch port is checked data flow to the connected device is temporarily paused
  2. When a powered device begins drawing power from a PoE switch port, a syslog message is generated
  3. If a switch determines that a device is using less than the minimum configured power, it assumes the device has failed and disconnects it
  4. Should a monitored port exceed the maximum administrative value for power, the port is shut down and err-disabled

Answer(s): D



What is a function spine-and-leaf architecture?

  1. Offers predictable latency of the traffic path between end devices.
  2. Exclusively sends multicast traffic between servers that are directly connected to the spine.
  3. Mitigates oversubscription by adding a layer of leaf switches.
  4. Limits payload size of traffic within the leaf layer.

Answer(s): A

Explanation:

With a spine-and-leaf architecture, no matter which leaf switch to which a server is connected, its traffic always has to cross the same number of devices to get to another server (unless the other server is located on the same leaf). This approach keeps latency at a predictable level because a payload only has to hop to a spine switch and another leaf switch to reach its destination.


Reference:

https://www.cisco.com/c/en/us/products/collateral/switches/nexus-7000-series-switches/white-paper-c11-737022.html



Which action is taken by the data plane within a network device?

  1. Constructs a routing table based on a routing protocol.
  2. Forwards traffic to the next hop.
  3. Looks up an egress interface in the forwarding information base.
  4. Provides CLI access to the network device.

Answer(s): B



What is the function of the control plane?

  1. It exchanges routing table information.
  2. It provides CLI access to the network device.
  3. It looks up an egress interface in the forwarding information base.
  4. It forwards traffic to the next hop.

Answer(s): A



Share your comments for Cisco 200-301 exam with other users:

A
Anonymous User
4/14/2026 12:31:34 PM

Question 2:
For question 2, the key concept is the Longest Prefix Match. Routers pick the route whose subnet mask is the most specific (largest prefix length) that still matches the destination IP.
From the options:

  • A) 10.10.10.0/28 ? 10.10.10.0–10.10.10.15
  • B) 10.10.13.0/25 ? 10.10.13.0–10.10.13.127
  • C) 10.10.13.144/28 ? 10.10.13.144–10.10.13.159
  • D) 10.10.13.208/29 ? 10.10.13.208–10.10.13.215

The destination Host A’s IP must fall within 10.10.13.208–10.10.13.215 for the /29 to be the best match. Since /29 is the longest prefix among the matching options, Router1 will use 10.10.13.208/29.
Thus, the correct answer is D.

Y
yenvti2@gmail.com
8/12/2023 7:56:00 PM

very helpful for exam preparation

X
Xunil
6/12/2023 3:04:00 PM

great job whoever put this together, for the greater good! thanks!

X
x-men
5/23/2023 1:02:00 AM

q23, its an array, isnt it? starts with [ and end with ]. its an array of objects, not object.

D
Dan
8/10/2023 4:19:00 PM

question 129 is completely wrong.

D
Da_costa
8/1/2023 5:28:00 PM

these are free brain dumps i understand, how can one get free pdf

D
Da Costa
8/27/2023 11:43:00 AM

question 128 the answer should be static not auto

C
CiscoStudent
11/15/2023 5:29:00 AM

in question 272 the right answer states that an autonomous acces point is "configured and managed by the wlc" but this is not what i have learned in my ccna course. is this a mistake? i understand that lightweight aps are managed by wlc while autonomous work as standalones on the wlan.

B
Berihun Desalegn Wonde
7/13/2023 11:00:00 AM

all questions are more important

R
RAWI
7/9/2023 4:54:00 AM

is this dump still valid? today is 9-july-2023

B
Berihun
7/13/2023 7:29:00 AM

all questions are so important and covers all ccna modules

N
Nico
4/23/2023 11:41:00 PM

my 3rd purcahse from this site. these exam dumps are helpful. very helpful.

D
Da Costa
8/25/2023 7:30:00 AM

question 423 eigrp uses metric

G
Gurdeep
1/18/2024 4:00:15 PM

This is one of the most useful study guides I have ever used.

AI Tutor 👋 I’m here to help!