Fortinet NSE5_FNC_AD_7.6 Exam (page: 1)
Fortinet NSE 5 - FortiNAC-F 7.6 Administrator
Updated on: 19-Feb-2026

Viewing Page 1 of 5

Refer to the exhibit.



What would FortiNAC-F generate if only one of the security fitters is satisfied?

  1. A normal alarm
  2. A security event
  3. A security alarm
  4. A normal event

Answer(s): D

Explanation:

In FortiNAC-F, Security Triggers are used to identify specific security-related activities based on incoming data such as Syslog messages or SNMP traps from external security devices (like a FortiGate or an IDS). These triggers act as a filtering mechanism to determine if an incoming notification should be escalated from a standard system event to a Security Event.

According to the FortiNAC-F Administrator Guide and relevant training materials for versions 7.2 and 7.4, the Filter Match setting is the critical logic gate for this process. As seen in the exhibit, the "Filter Match" configuration is set to "All". This means that for the Security Trigger named "Infected File

Detected" to "fire" and generate a Security Event or a subsequent Security Alarm, every single filter listed in the Security Filters table must be satisfied simultaneously by the incoming data.

In the provided exhibit, there are two filters: one looking for the Vendor "Fortinet" and another looking for the Sub Type "virus". If only one of these filters is satisfied (for example, a message from Fortinet that does not contain the "virus" subtype), the logic for the Security Trigger is not met. Consequently, FortiNAC-F does not escalate the notification. Instead, it processes the incoming data as a Normal Event, which is recorded in the Event Log but does not trigger the automated security response workflows associated with security alarms.

"The Filter Match option defines the logic used when multiple filters are defined. If 'All' is selected, then all filter criteria must be met in order for the trigger to fire and a Security Event to be generated. If the criteria are not met, the incoming data is processed as a normal event. If 'Any' is selected, the trigger fires if at least one of the filters matches." -- FortiNAC-F Administration Guide:
Security Triggers Section.



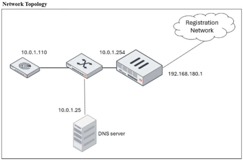
When configuring isolation networks in the configuration wizard, why does a layer 3 network typo allow for mora than ono DHCP scope for each isolation network typo?

  1. The layer 3 network type allows for one scope for each possible host status.
  2. Configuring more than one DHCP scope allows for DHCP server redundancy
  3. There can be more than one isolation network of each type
  4. Any scopes beyond the first scope are used if the initial scope runs out of IP addresses.

Answer(s): C

Explanation:

In FortiNAC-F, the Layer 3 Network type is specifically designed for deployments where the isolation networks--such as Registration, Remediation, and Dead End--are separated from the FortiNAC appliance's service interface (port2) by one or more routers. This architecture is common in large, distributed enterprise environments where endpoints in different physical locations or branches must be isolated into subnets that are local to their respective network equipment.

The reason the Configuration Wizard allows for more than one DHCP scope for a single isolation network type (state) is that there can be more than one isolation network of each type across the infrastructure. For instance, if an organization has three different sites, each site might require its own unique Layer 3 registration subnet to ensure efficient routing and to accommodate local IP

address management. By allowing multiple scopes for the "Registration" state, FortiNAC can provide the appropriate IP address, gateway, and DNS settings to a rogue host regardless of which site's registration VLAN it is placed into.

When an endpoint is isolated, the network infrastructure (via DHCP Relay/IP Helper) directs the DHCP request to the FortiNAC service interface. FortiNAC then identifies which scope to use based on the incoming request's gateway information. This flexibility ensures that the system is not limited to a single flat subnet for each isolation state, supporting a scalable, multi-routed network topology.

"Multiple scopes are allowed for each isolation state (Registration, Remediation, Dead End, VPN, Authentication, Isolation, and Access Point Management). Within these scopes, multiple ranges in the lease pool are also permitted... This configWizard option is used when Isolation Networks are separated from the FortiNAC Appliance's port2 interface by a router." -- FortiNAC-F Configuration Wizard Reference Manual: Layer 3 Network Section.



When FortiNAC-F is managing VPN clients connecting through FortiGate, why must the clients run a FortiNAC-F agent?

  1. To transparently update The client IP address upon successful authentication
  2. To collect user authentication details
  3. To collect the client IP address and MAC address
  4. To validate the endpoint policy compliance

Answer(s): C

Explanation:

When FortiNAC-F manages VPN clients through a FortiGate, the agent plays a fundamental role in device identification that standard network protocols cannot provide on their own. In a standard VPN connection, the FortiGate establishes a Layer 3 tunnel and assigns a virtual IP address to the client.
While the FortiGate sends a syslog message to FortiNAC-F containing the username and this assigned IP address, it typically does not provide the hardware (MAC) address of the remote endpoint's physical or virtual adapter.

FortiNAC-F relies on the MAC address as the primary unique identifier for all host records in its database. Without the MAC address, FortiNAC-F cannot correlate the incoming VPN session with an existing host record to apply specific policies or track the device's history. By running either a Persistent or Dissolvable Agent, the endpoint retrieves its own MAC address and communicates it directly to the FortiNAC-F service interface. This allows the "IP to MAC" mapping to occur. Once FortiNAC-F has both the IP and the MAC, it can successfully identify the device, verify its status, and send the appropriate FSSO tags or group information back to the FortiGate to lift network restrictions.

Furthermore, while the agent can also perform compliance checks (Option D), the architectural requirement for the agent in a managed VPN environment is primarily driven by the need for session data correlation--specifically the collection of the IP and MAC address pairing.

"Session Data Components: · User ID (collected via RADIUS, syslog and API from the FortiGate). · Remote IP address for the remote user connection (collected via syslog and API from the FortiGate and from the FortiNAC agent). · Device IP and MAC address (collected via FortiNAC agent). ... The Agent is used to provide the MAC address of the connecting VPN user (IP to MAC)." -- FortiNAC-F FortiGate VPN Integration Guide: How it Works Section.



Refer to the exhibits.



What would happen if the highlighted port with connected hosts was placed in both the Forced Registration and Forced Remediation port groups?

  1. Both types of enforcement would be applied
  2. Enforcement would be applied only to rogue hosts
  3. Multiple enforcement groups could not contain the same port.
  4. Only the higher ranked enforcement group would be applied.

Answer(s): D

Explanation:

In FortiNAC-F, Port Groups are used to apply specific enforcement behaviors to switch ports.
When a port is assigned to an enforcement group, such as Forced Registration or Forced Remediation, FortiNAC-F overrides normal policy logic to force all connected adapters into that specific state. The exhibit shows a port (IF#13) with "Multiple Hosts" connected, which is a common scenario in environments using unmanaged switches or hubs downstream from a managed switch port.

According to the FortiNAC-F Administrator Guide, it is possible for a single port to be a member of multiple port groups. However, when those groups have conflicting enforcement actions--such as one group forcing a registration state and another forcing a remediation state--FortiNAC-F utilizes a ranking system to resolve the conflict. In the FortiNAC-F GUI under Network > Port Management > Port Groups, each group is assigned a rank. The system evaluates these ranks, and only the higher ranked enforcement group is applied to the port. If a port is in both a Forced Registration group and a Forced Remediation group, the group with the numerical priority (rank) will dictate the VLAN and access level assigned to all hosts on that port.

This mechanism ensures consistent behavior across the fabric. If the ranking determines that "Forced Registration" is higher priority, then even a known host that is failing a compliance scan (which would normally trigger Remediation) will be held in the Registration VLAN because the port-level enforcement takes precedence based on its rank.

"A port can be a member of multiple groups. If more than one group has an enforcement assigned, the group with the highest rank (lowest numerical value) is used to determine the enforcement for the port.
When a port is placed in a group with an enforcement, that enforcement is applied to all hosts connected to that port, regardless of the host's current state." -- FortiNAC-F Administration Guide: Port Group Enforcement and Ranking.



An administrator wants to build a security rule that will quarantine contractors who attempt to access specific websites.

In addition to a user host profile, which Iwo components must the administrator configure to create the security rule? (Choose two.)

  1. Methods
  2. Action
  3. Endpoint compliance policy
  4. Trigger
  5. Security String

Answer(s): B,D

Explanation:

In FortiNAC-F, the Security Incidents engine is used to automate responses to security threats reported by external devices.
When an administrator wants to enforce a policy, such as quarantining contractors who access restricted websites, they must create a Security Rule. A Security Rule acts as the "if-then" logic that correlates incoming security data with the internal host database.

The documentation specifies that a Security Rule consists of three primary configurable components:

User/Host Profile: This identifies who or what the rule applies to (in this case, "Contractors").

Trigger: This is the event that initiates the rule evaluation. In this scenario, the Trigger would be configured to match specific syslog messages or NetFlow data indicating access to prohibited websites. Triggers use filters to match vendor-specific data, such as a "Web Filter" event from a FortiGate.

Action: This defines what happens when the Trigger and User/Host Profile are matched. For this scenario, the administrator would select a "Quarantine" action, which instructs FortiNAC-F to move the endpoint to a restricted VLAN or apply a restrictive ACL.

While "Methods" (A) relate to authentication and "Security Strings" (E) are used for specific SNMP or CLI matching, they are not the structural components of a Security Rule in the Security Incidents menu.

"Security Rules are used to perform a specific action based on certain criteria... To configure a Security Rule, navigate to Logs > Security Incidents > Rules. Each rule requires a Trigger to define the event criteria, an Action to define the automated response (such as Quarantine), and a User/Host Profile to limit the rule to specific groups." -- FortiNAC-F Administration Guide: Security Rules and Incident Management.



A user was attempting to register their host through the registration captive portal. After successfully registering, the host remained in the registration VLAN.
Which two conditions would cause this behavior? (Choose two.)

  1. The wrong agent s installed.
  2. There is no agent installed on the host.
  3. The port default VLAN is the same as the Registration VLAN.
  4. There is another unregistered host on the same port

Answer(s): C,D

Explanation:

The process of moving a host from a Registration VLAN to a Production VLAN (Access VLAN) is a fundamental part of the FortiNAC-F "VLAN steering" workflow.
When a host successfully registers via the captive portal, FortiNAC-F evaluates its Network Access Policies to determine the correct VLAN. If the host remains stuck in the Registration VLAN despite a successful registration, it is typically due to port-level restrictions or the presence of other unregistered devices.

The two most common reasons for this behavior as per the documentation are:

The port default VLAN is the same as the Registration VLAN: If the "Default VLAN" field in the switch port's model configuration is set to the same ID as the Registration VLAN, the port will not change state because FortiNAC-F believes it is already in its "normal" or "forced" state.

There is another unregistered host on the same port: FortiNAC-F maintains the security posture of the physical port. If multiple hosts are connected to a single port (e.g., via a hub or unmanaged switch) and at least one host remains "Rogue" (unregistered), FortiNAC-F will generally keep the entire port in the isolation/registration VLAN to prevent the unregistered host from gaining unauthorized access to the production network.

Issues with agents (A, B) typically prevent a host from completing compliance or registration but do not usually result in a "stuck" status after registration has already been marked as successful in the system.

"If a port is identified as having Multiple Hosts, and those hosts require different levels of access, FortiNAC remains in the most restrictive state (Registration or Isolation) until all hosts on that port are authorized... Additionally, verify the Default VLAN setting for the port; if the Default VLAN and Registration VLAN match, the system will not trigger a VLAN change upon registration." -- FortiNAC- F Administration Guide: Troubleshooting Host Management.



While discovering network infrastructure devices, a switch appears in the inventory topology with a question mark (?) on the icon.
What would cause this?

  1. The wrong SNMP community string was entered during discovery.
  2. The SNMP ObjectlD is not recognized by FortiNAC-F.
  3. A read-only SNMP community siring was used.
  4. SNMP is not enabled on the switch.

Answer(s): B

Explanation:

In FortiNAC-F, the Inventory topology uses specific icons to represent the status and model of discovered network infrastructure.
When a switch or other network device is discovered via SNMP, FortiNAC-F retrieves its System ObjectID (sysObjectID) to identify the specific make and model. This OID is then compared against the internal database of supported device mappings.

A question mark (?) icon appearing on a discovered switch indicates that while the discovery process successfully communicated with the device (meaning SNMP credentials were correct), the SNMP ObjectID is not recognized or mapped in the current version of FortiNAC-F. This essentially means the device is "unsupported" by the current software out-of-the-box. Because the OID is unknown, FortiNAC-F does not know which CLI or SNMP command set to use for critical functions like L2 polling (host visibility) or VLAN switching (enforcement). To resolve this, an administrator can manually "Set Device Mapping" to a similar existing model or a "Generic SNMP Device" if only basic L3 visibility is required.

"Discovered devices displaying a '?' icon indicate the currently running version does not have a mapping for that device's System OID (device is not supported). Device mappings are used to manage the device by performing functions such as L2/L3 Polling, Reading, and Switching VLANs." -- Fortinet Technical Tip: Options for devices unable to be modeled in Inventory.



An administrator manages a corporate environment where all users log into the corporate domain each time they connect to the network. The administrator wants to leverage login scripts to use a FortiNAC-F agent to enhance endpoint visibility

Which agent can be deployed as part of a login script?

  1. Persistent
  2. Dissolvable
  3. Mobile
  4. Passive

Answer(s): A

Explanation:

In a corporate domain environment where "enhanced endpoint visibility" is required, the Persistent Agent is the recommended choice. Unlike the Dissolvable Agent, which is temporary and intended for one-time compliance scans during registration, the Persistent Agent is an "install-and-stay- resident" application.

The Persistent Agent is specifically designed to be distributed through automated enterprise methods, including login scripts, Group Policy Objects (GPO), or third-party software management tools.
When deployed via a login script, the agent can be configured to silently install and immediately begin communicating with the FortiNAC-F service interface. Once active, it provides continuous visibility by reporting host details such as logged-on users, installed applications, and adapter information. It also listens for Windows session events (logon/logoff) to trigger automatic single-sign-on (SSO) registration in FortiNAC-F, ensuring that as soon as a user connects to the domain, their device is identified and assigned the correct network access policy.

"The Persistent Agent can be distributed to Windows domain machines via login script or by any other software distribution method your organization might use. The Persistent Agent remains installed on the host at all times. Once the agent is installed it runs in the background and communicates with FortiNAC at intervals established by the FortiNAC administrator." -- FortiNAC-F Administration Guide: Persistent Agent Overview.



Viewing Page 1 of 5



Share your comments for Fortinet NSE5_FNC_AD_7.6 exam with other users:

Anonymous 7/25/2023 2:55:00 AM

need 1z0-1105-22 exam
Anonymous


Nigora 5/31/2022 10:05:00 PM

this is a beautiful tool. passed after a week of studying.
UNITED STATES


Av dey 8/16/2023 2:35:00 PM

can you please upload the dumps for 1z0-1096-23 for oracle
INDIA


Mayur Shermale 11/23/2023 12:22:00 AM

its intresting, i would like to learn more abouth this
JAPAN


JM 12/19/2023 2:23:00 PM

q252: dns poisoning is the correct answer, not locator redirection. beaconing is detected from a host. this indicates that the system has been infected with malware, which could be the source of local dns poisoning. location redirection works by either embedding the redirection in the original websites code or having a user click on a url that has an embedded redirect. since users at a different office are not getting redirected, it isnt an embedded redirection on the original website and since the user is manually typing in the url and not clicking a link, it isnt a modified link.
UNITED STATES


Freddie 12/12/2023 12:37:00 PM

helpful dump questions
SOUTH AFRICA


Da Costa 8/25/2023 7:30:00 AM

question 423 eigrp uses metric
Anonymous


Bsmaind 8/20/2023 9:22:00 AM

hello nice dumps
Anonymous


beau 1/12/2024 4:53:00 PM

good resource for learning
UNITED STATES


Sandeep 12/29/2023 4:07:00 AM

very useful
Anonymous


kevin 9/29/2023 8:04:00 AM

physical tempering techniques
Anonymous


Blessious Phiri 8/15/2023 4:08:00 PM

its giving best technical knowledge
Anonymous


Testbear 6/13/2023 11:15:00 AM

please upload
ITALY


shime 10/24/2023 4:23:00 AM

great question with explanation thanks!!
ETHIOPIA


Thembelani 5/30/2023 2:40:00 AM

does this exam have lab sections?
Anonymous


Shin 9/8/2023 5:31:00 AM

please upload
PHILIPPINES


priti kagwade 7/22/2023 5:17:00 AM

please upload the braindump for .net
UNITED STATES


Robe 9/27/2023 8:15:00 PM

i need this exam 1z0-1107-2. please.
Anonymous


Chiranthaka 9/20/2023 11:22:00 AM

very useful!
Anonymous


Not Miguel 11/26/2023 9:43:00 PM

for this question - "which three type of basic patient or member information is displayed on the patient info component? (choose three.)", list of conditions is not displayed (it is displayed in patient card, not patient info). so should be thumbnail of chatter photo
Anonymous


Andrus 12/17/2023 12:09:00 PM

q52 should be d. vm storage controller bandwidth represents the amount of data (in terms of bandwidth) that a vms storage controller is using to read and write data to the storage fabric.
Anonymous


Raj 5/25/2023 8:43:00 AM

nice questions
UNITED STATES


max 12/22/2023 3:45:00 PM

very useful
Anonymous


Muhammad Rawish Siddiqui 12/8/2023 6:12:00 PM

question # 208: failure logs is not an example of operational metadata.
SAUDI ARABIA


Sachin Bedi 1/5/2024 4:47:00 AM

good questions
Anonymous


Kenneth 12/8/2023 7:34:00 AM

thank you for the test materials!
KOREA REPUBLIC OF


Harjinder Singh 8/9/2023 4:16:00 AM

its very helpful
HONG KONG


SD 7/13/2023 12:56:00 AM

good questions
UNITED STATES


kanjoe 7/2/2023 11:40:00 AM

good questons
UNITED STATES


Mahmoud 7/6/2023 4:24:00 AM

i need the dumb of the hcip security v4.0 exam
EGYPT


Wei 8/3/2023 4:18:00 AM

upload the dump please
HONG KONG


Stephen 10/3/2023 6:24:00 PM

yes, iam looking this
AUSTRALIA


Stephen 8/4/2023 9:08:00 PM

please upload cima e2 managing performance dumps
Anonymous


hp 6/16/2023 12:44:00 AM

wonderful questions
Anonymous