Cisco 600-660 Exam (page: 2)
Cisco Implementing Application Centric Infrastructure - Advanced (600-660 DCACIA)
Updated on: 31-Mar-2026

Viewing Page 2 of 13

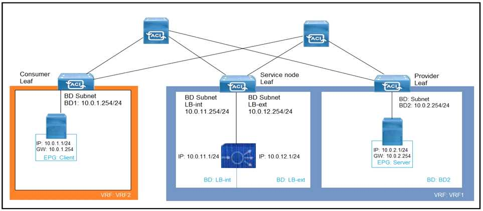
Refer to the exhibit.



What must be configured to allow the PBR node (LB-int) to monitor the availability of the endpoint that is in the EPG server?

  1. Endpoint Dataplane Learning
  2. Unicast Route disabled for client and server bridge domains
  3. PBR node tracking
  4. Direct Connect in the service graph template

Answer(s): A



An engineer must limit local and remote endpoint learning to the bridge domain subnet.
Which action should be taken inside the Cisco APIC?

  1. Disable Remote EP Learn
  2. Enable Enforce Subnet Check
  3. Disable Endpoint Dataplane Learning
  4. Enable Limit IP Learning to Subnet

Answer(s): B


Reference:

https://www.cisco.com/c/en/us/solutions/collateral/data-center-virtualization/application-centric- infrastructure/white-paper-c11-739989.html



What is the purpose of the Forwarding Tag (FTAG) in Cisco ACI?

  1. FTAG is used in Cisco ACI to add a label to the iVXLAN traffic in the fabric to apply the correct policy.
  2. FTAG is used in Cisco ACI to add a label to the VXLAN traffic in the fabric to apply the correct policy.
  3. FTAG trees in Cisco ACI are used to load balance unicast traffic.
  4. FTAG trees in Cisco ACI are used to load balance mutli-destination traffic.

Answer(s): D


Reference:

https://www.cisco.com/c/en/us/td/docs/switches/datacenter/aci/apic/sw/1-x/aci-fundamentals/ b_ACI-Fundamentals/b_ACI-
Fundamentals_chapter_010010.html#concept_1E8BF286E1C043EF839D80935FDF9F50



DRAG DROP (Drag and Drop is not supported)
A leaf receives unicast traffic that is destined to an unknown source, and spine proxy is enabled in the corresponding bridge domain. Drag and drop the Cisco ACI forwarding operations from the left into the order the operation occurs on the right.

  1. See Explanation section for answer.

Answer(s): A

Explanation:



Refer to the exhibit.



Which three actions should be taken to implement the vPC in the Cisco ACI fabric? (Choose three.)

  1. Select a common vPC interface policy group
  2. Select individual interface profiles
  3. Select common interface profiles
  4. Select individual switch profiles
  5. Select common switch profiles

Answer(s): A,B,E



Viewing Page 2 of 13



Share your comments for Cisco 600-660 exam with other users:

beast 7/30/2023 2:22:00 PM

hi i want it please please upload it
Anonymous


Mirex 5/26/2023 3:45:00 AM

am preparing for exam ,just nice questions
Anonymous


exampei 8/7/2023 8:05:00 AM

please upload c_tadm_23 exam
TURKEY


Anonymous 9/12/2023 12:50:00 PM

can we get tdvan4 vantage data engineering pdf?
UNITED STATES


Aish 10/11/2023 5:51:00 AM

want to clear the exam.
INDIA


Smaranika 6/22/2023 8:42:00 AM

could you please upload the dumps of sap c_sac_2302
INDIA


Blessious Phiri 8/15/2023 1:56:00 PM

asm management configuration is about storage
Anonymous


Lewis 7/6/2023 8:49:00 PM

kool thumb up
UNITED STATES


Moreece 5/15/2023 8:44:00 AM

just passed the az-500 exam this last friday. most of the questions in this exam dumps are in the exam. i bought the full version and noticed some of the questions which were answered wrong in the free version are all corrected in the full version. this site is good but i wish the had it in an interactive version like a test engine simulator.
Anonymous


Terry 5/24/2023 4:41:00 PM

i can practice for exam
Anonymous


Emerys 7/29/2023 6:55:00 AM

please i need this exam.
Anonymous


Goni Mala 9/2/2023 12:27:00 PM

i need the dump
Anonymous


Lenny 9/29/2023 11:30:00 AM

i want it bad, even if cs6 maybe retired, i want to learn cs6
HONG KONG


MilfSlayer 12/28/2023 8:32:00 PM

i hate comptia with all my heart with their "choose the best" answer format as an argument could be made on every question. they say "the "comptia way", lmao no this right here boys is the comptia way 100%. take it from someone whos failed this exam twice but can configure an entire complex network that these are the questions that are on the test 100% no questions asked. the pbqs are dead on! nice work
Anonymous


Swati Raj 11/14/2023 6:28:00 AM

very good materials
UNITED STATES


Ko Htet 10/17/2023 1:28:00 AM

thanks for your support.
Anonymous


Philippe 1/22/2023 10:24:00 AM

iam impressed with the quality of these dumps. they questions and answers were easy to understand and the xengine app was very helpful to use.
CANADA


Sam 8/31/2023 10:32:00 AM

not bad but you question database from isaca
MALAYSIA


Brijesh kr 6/29/2023 4:07:00 AM

awesome contents
INDIA


JM 12/19/2023 1:22:00 PM

answer to 134 is casb. while data loss prevention is the goal, in order to implement dlp in cloud applications you need to deploy a casb.
UNITED STATES


Neo 7/26/2023 9:36:00 AM

are these brain dumps sufficient enough to go write exam after practicing them? or does one need more material this wont be enough?
SOUTH AFRICA


Bilal 8/22/2023 6:33:00 AM

i did attend the required cources and i need to be sure that i am ready to take the exam, i would ask you please to share the questions, to be sure that i am fit to proceed with taking the exam.
Anonymous


John 11/12/2023 8:48:00 PM

why only give explanations on some, and not all questions and their respective answers?
UNITED STATES


Biswa 11/20/2023 8:50:00 AM

refresh db knowledge
Anonymous


Shalini Sharma 10/17/2023 8:29:00 AM

interested for sap certification
JAPAN


ethan 9/24/2023 12:38:00 PM

could you please upload practice questions for scr exam ?
HONG KONG


vijay joshi 8/19/2023 3:15:00 AM

please upload free oracle cloud infrastructure 2023 foundations associate exam braindumps
Anonymous


Ayodele Talabi 8/25/2023 9:25:00 PM

sweating! they are tricky
CANADA


Romero 3/23/2022 4:20:00 PM

i never use these dumps sites but i had to do it for this exam as it is impossible to pass without using these question dumps.
UNITED STATES


John Kennedy 9/20/2023 3:33:00 AM

good practice and well sites.
Anonymous


Nenad 7/12/2022 11:05:00 PM

passed my first exam last week and pass the second exam this morning. thank you sir for all the help and these brian dumps.
INDIA


Lucky 10/31/2023 2:01:00 PM

does anyone who attended exam csa 8.8, can confirm these questions are really coming ? or these are just for practicing?
HONG KONG


Prateek 9/18/2023 11:13:00 AM

kindly share the dumps
UNITED STATES


Irfan 11/25/2023 1:26:00 AM

very nice content
Anonymous